
Průšvihy z praxe: k čemu je dobrý úplný rozklad na třídy ekvivalence
Píše se rok 2001, sedím v budově č. 9 na hlavním kampusu Microsoftu v Redmondu a můj tým usilovně pracuje na verzi .NET Framework 1.1...
Přejít na obsah|Přejít k hlavnímu menu|Přejít k vyhledávání
Obsidian, nástroj pro vytváření interaktivní databáze poznámek a úkolů jsme si už představili. V tomto článku se podíváme na to, jak jej využít na maximum a vylepšit naše každodenní workflow pomocí automatizace.
Úkoly v Obsidianu mají jen dva stavy – otevřený a uzavřený. Pomocí rošíření Tasks je ale možné přidat další parametry, jako jsou termíny, důležitost nebo opakování.
Tyto parametry je potom možné používat také v pohledech DataView a vytvořit si stránku s přehledem o aktuálním stavu našich úkolů:
```tasks
not done
happens before today
sort by priority, due reverse
```
Další příklady pro to-do list najdete v ukázkové databázi na našem GitHubu. Jednotlivé pohledy jsem pro lepší přehlednost zvýraznil pomocí bloků Callout.
Moje asi nejoblíbenější rozšíření pro Obsidian je Execute Code. To umožňuje spouštět kód nebo skripty přímo v poznámkách.
Tento plugin zvládá spouštět kód v několika programovacích jazycích. U většiny je potřeba provést nějaké základní nastavení. V případě Pythonu například cestu k interpreteru.
Kód, který chcete spouštět, je klasický snippet, jen se vám po instalaci pluginu objeví u snippetů nové tlačítko „Run”.
```python
print('Hello World')
```
Tlačítko „Run” v některých případech koliduje s původním tlačítkem pro zkopírování kódu. Pro své použití jsem to vyřešil pomocí vlastního CSS execute_code_buttons.css, který také najdete v ukázkové databázi.
Možná si teď říkáte, že zatím o automatizaci nepadlo v článku ani slovo. Předchozí dva odstavce ale popisují dvě rozšíření, které jsou v mém případě k automatizaci nezbytné. Už jen úkoly, které mají nastavené termíny nebo opakování, jsou určitou formou automatizace vašeho workflow. Možnost spouštět ve vašich poznámkách kód tomu ještě dodává další rozměr.
Obsidian tak používám jako „řídicí centrum”, ze kterého spouštím různé skripty, které používám – například pro stahování posledního buildu naší aplikace pomocí PowerShellu.
Jak už víme z úvodního článku, Obsidian pracuje s formátem Markdown, což jsou vlastně jen textové soubory. A s textovými soubory je možno snadno pracovat i pomocí kódu.
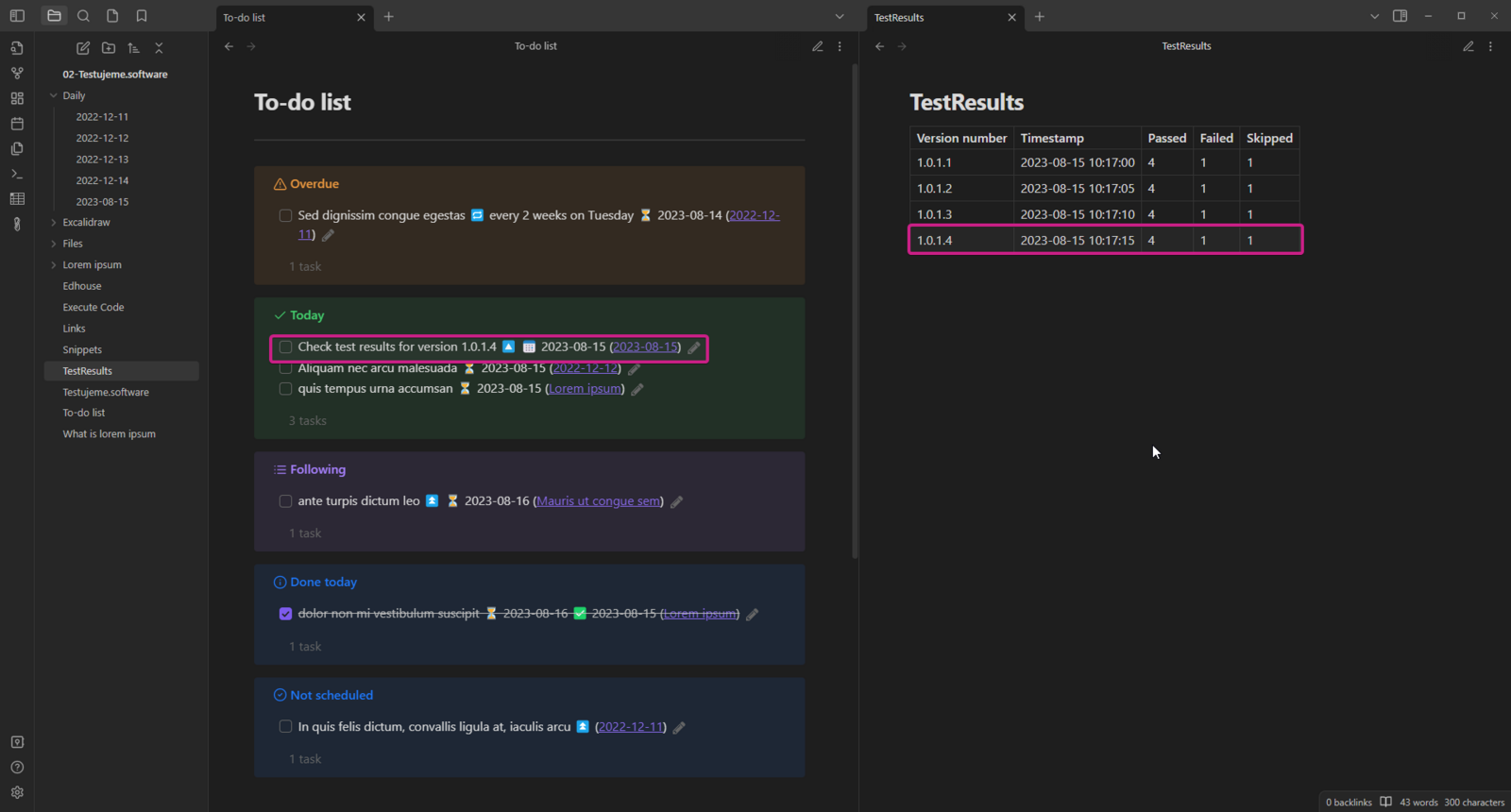
Pro ukázku takového použití jsem připravil jednoduchý skript. Podobný používám denně pro kontrolu výsledků automatických testů na našem projektu.
V první části si načtu výsledky posledních testů a získám z nich potřebné údaje – počet testů passed, failed a skipped.
Tyto hodnoty poté připojím ve formátu Markdown tabulky k předchozím výsledkům:
|Version number|Timestamp|Passed|Failed|Skipped|Pro jistotu si také vytvořím úkol, abych tyto výsledky zkontroloval – připojením úkolu ve formátu, který používá Obsidian, respektive rozšíření Tasks:
- [ ] Zkontrolovat výsledky testů verze 1.0.1.4 📅 2023-08-15 🔼
Výsledek takového skriptu může vypadat následovně:

Spouštět skripty nemusíte pouze přímo z Obsidianu. Můžete je spouštět tak, jak jste zvyklí, nebo využít například Windows Task Scheduler a vše si naplánovat.
Automatizace v Obsidianu je tak vlastně velmi jednoduchá, pokud vám tedy nedělá problém naprogramovat si skript, který pracuje s textovými soubory. Ve spojení s dalšími rozšířeními, jako jsou Tasks nebo DataView, můžete vaše workflow obohatit o spoustu automatických úloh, a urychlit nebo zjednodušit si tak například rutinní úkoly, které provádíte každý den.

Píše se rok 2001, sedím v budově č. 9 na hlavním kampusu Microsoftu v Redmondu a můj tým usilovně pracuje na verzi .NET Framework 1.1...
Děkujeme za váš zájem o odběr našeho newsletteru! Pro dokončení registrace je potřeba potvrdit vaše přihlášení. Na zadaný e-mail jsme vám právě zaslali potvrzovací odkaz. Klikněte prosím na tento odkaz, aby bylo vaše přihlášení dokončeno. Pokud e-mail nenajdete, zkontrolujte prosím složku nevyžádané pošty (spam) nebo složku hromadné pošty.
